Discover Innovative Student Projects
Explore an exclusive collection of cutting-edge final year projects crafted by brilliant minds. Discover innovation, gain inspiration, and showcase your groundbreaking work to the world.
Explore ProjectsFeatured Projects

AI Doctor Assistant
A MERN stack application designed to assist patients with AI-driven medical symptom analysis.

Free Courses with Certificates
A curated collection of free online courses offering certificates across various domains.

MemeGenerator
A React-based web application that allows users to create and customize memes.

Weather App
A simple weather application built using HTML, CSS, and JavaScript that fetches real-time weather data from the OpenWeather API.
All Projects
Showing 8 projects

AI Doctor Assistant
A MERN stack application designed to assist patients with AI-driven medical symptom analysis.

Free Courses with Certificates
A curated collection of free online courses offering certificates across various domains.

MemeGenerator
A React-based web application that allows users to create and customize memes.

Weather App
A simple weather application built using HTML, CSS, and JavaScript that fetches real-time weather data from the OpenWeather API.

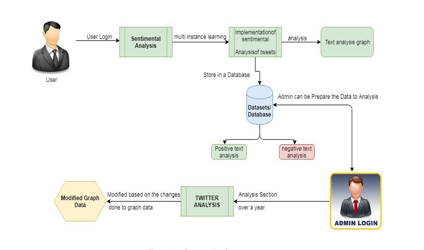
Assessing women's safety in Indian cities through Twitter Data Analysis
Focuses on the role of social media in promoting the safety of women in Indian cities with special reference to the role of social media websites and applications like Twitter platform.

Image Filtering Studio
An interactive web app that lets users apply various filters and transformations to images in real time.

Loan-Application
An AI-powered loan underwriting & lending app built for rural and semi-urban India, designed to work on low-bandwidth networks and for users with low digital literacy.

MyFlix - Video Playback Website
A simple movie and TV series streaming site with interactive video cards and language-based filters.